支援多種資料庫/免安裝的輕量級免費管理工具--Database Browser

版本: 5.3.3.x 更新日期: 2025-12-28 大小: 10.00 MB 下載: 483 瀏覽: 900

軟體介紹

對於從事程式開發、網頁設計或是 MIS 網管人員來說,管理資料庫是家常便飯。但通常每一種資料庫都有其專屬的管理工具(例如 MS SQL Server 的 SSMS、MySQL 的 Workbench),不僅安裝檔龐大,開啟速度也慢。如果你只是臨時想要查詢某個資料庫的資料,或是需要一個工具能同時切換查詢 Oracle、MySQL、PostgreSQL 或 SQLite,那麼這款 Database Browser 絕對是你的隨身碟必備好物。它體積小巧、完全免費,且提供免安裝攜帶版(Portable),讓你輕鬆遊走在各種資料庫之間。

軟體畫面

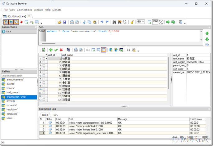
瀏覽資料與執行 SQL
瀏覽資料與執行 SQL
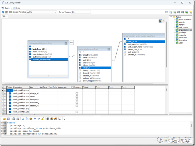
SQL Builder
SQL Builder
匯入/匯出資料
匯入/匯出資料
檔案資訊
  • 軟體版本: 5.3.3.x
  • 更新日期: 2025-12-28
  • 檔案大小: 10.00 MB
  • 授權: 免費軟體
  • 支援系統: Windows
  • 官方網站: www.etl-tools.com

準備下載

點擊下方按鈕選擇下載點